口袋世界3d2022最新版
298.12 MB · 2026-02-13
Windows11无法启动edge怎么处理?最近有用户反映这个问题,升级到Win11系统之后,发现电脑里面的edge浏览器打不开了,无法启动是怎么回事呢?针对这一问题,本篇带来了详细的解决方法,操作简单,分享给大家,感兴趣的继续看下去吧。
Windows11无法启动edge怎么处理?
点击应用
在设置页面,点击应用。

单击应用和功能
在应用页面,单击应用和功能。

点击设置
在应用列表页面,找到edge,点击设置。

点击修改
出现选项,点击修改。

单击修复
点击修复,这样就可以正常打开。

找到程序
点击属性
在桌面找到edge图标,鼠标右击,点击属性。

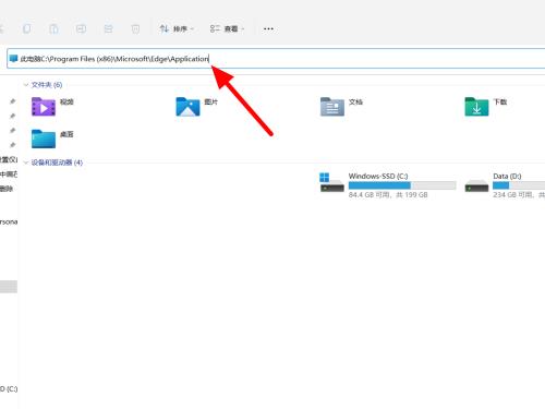
复制地址
在属性页面,复制起始位置的地址。

粘贴地址回车
在电脑地址栏粘贴复制的地址,回车。

打开程序
双击打开EXE程序,这样就可以正常打开。
